US Dollars Incoterms:FCA (Shipping Point) Duty, customs fees and taxes are collected at time of delivery. Free shipping on most orders over $100 (USD) All payment options available
New Israeli Shekel Incoterms:FCA (Shipping Point) Duty, customs fees and taxes are collected at time of delivery. Free shipping on most orders over ₪ 400 (ILS) Payment accepted in Credit cards only
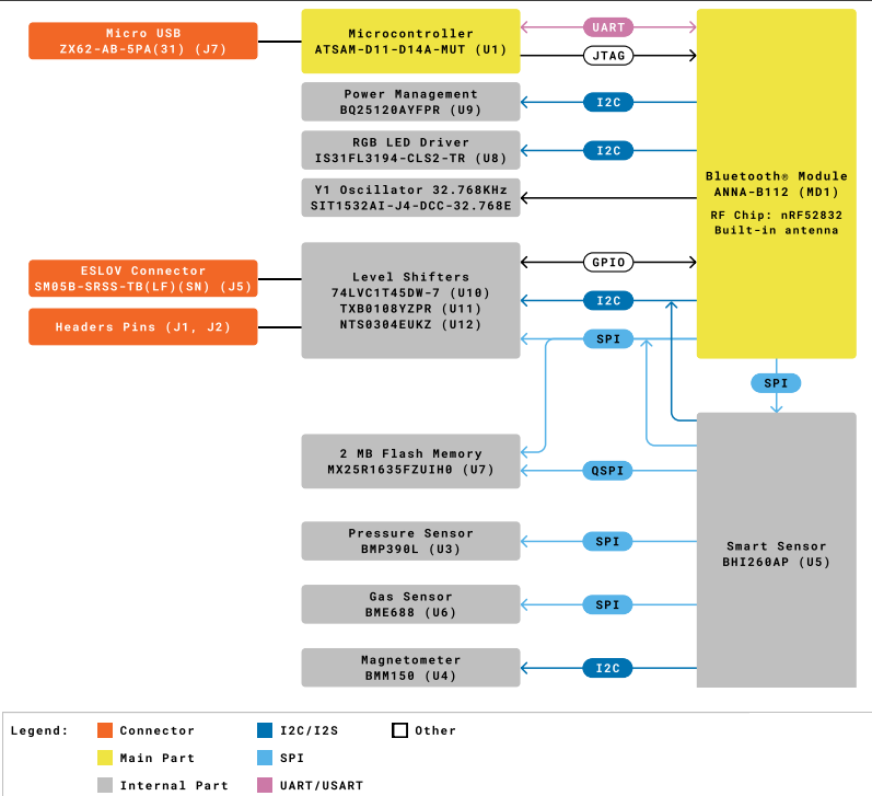
Arduino Nicla Sense ME is a tiny, low-power tool for intelligent sensing solutions. The device has simple integration and scalability with the Arduino ecosystem. The board combines four state-of-the-art BHI260AP, BMM150, BMP390, and BME688 sensors from Bosch Sensortec.
Features
Tiny size, packed with features
Low power consumption
Add sensing capabilities to existing projects
When battery-powered, becomes a complete standalone board
Powerful processor, capable of hosting intelligence on the Edge
Measures motion and environmental parameters
Robust hardware, including industrial-grade sensors with embedded AI
BLE connectivity maximizes compatibility with professional and consumer equipment
24/7 always-on sensor data processing at ultra-low power consumption